The photos you provided may be used to improve Bing image processing services.
Privacy Policy
|
Terms of Use
Can't use this link. Check that your link starts with 'http://' or 'https://' to try again.
Unable to process this search. Please try a different image or keywords.
Try Visual Search
Search, identify objects and text, translate, or solve problems using an image
Drag one or more images here,
upload an image
or
open camera
Drop images here to start your search
To use Visual Search, enable the camera in this browser
All
Search
Images
Inspiration
Create
Collections
Videos
Maps
News
More
Shopping
Flights
Travel
Notebook
Top suggestions for Solver Algorithm
General Problem
Solver Algorithm
Linear Equation
Solver
Computer Algorithm
Examples
Sudoku
Solver
SCIP
Solver Algorithm
Algorithm
Puzzles
Genetic
Algorithm
Graph
Algorithms
Maze
Algorithm
Backtracking
Algorithm
Excel
Solver
Solver
LDL Algorithm
Sudoku Solving
Algorithms
Solver Optimization Algorithm
Cheat Sheet
Sat
Solver Algorithm
RoboZZle
Solver Algorithm
Algorithm
Types
Algorithm
Computer Science
Algorithm
Flowchart Examples
Algorithm
Diagram of Monolithic Solver in FSI
Designing
Algorithms
The Way to Solve
Algorithms
Algorithm
Design Techniques
Algorithm
Converter App
General Problem
Solver
Algorithm
Worksheet
Maze-Solving
Algorithm
Amazon
Algorithm
Solver
Costumne
Algorithm
in It
Algorithm and Solver
Relationship
Coding Algorithm
to Solve
How to Solve Formula in
Algorithm
Rubik's Cube
Algorithm 3X3
Ai Solve
Algorithm
Preconditioner Calculation for PCG
Solver Algorithm
Solved Sudoku
Puzzle
What Is Solve Using the
Algorithm
Coupled Algorithm
with Equations Pressure Based Solver
Sequential Search
Algorithm
Backtracking
Tree
Mathematical
Algorithms
Pledge
Algorithm
Maze Solver
Robot Algorithm
Algorithm
for Stack
Maze Solver Algorithm
Node Diagram
Algorithim to
Solve a Maze
Algorithm
Design Computer Science
Algorithm
Flow Chart Examples
Problem-Solver
Definition
Explore more searches like Solver Algorithm
How Use
Excel
Microsoft
Excel
Computer Science
Ai
Solid
Geometry
Word
Search
Quadratic
Formula
Excel
Diagram
Algebra Math
Problems
Line Gray Color
Puzzle
Microsoft
Math
Cubic
Rubik
Magic
Cube
Control
System
Math
Helper
MS
Excel
Linear
Programming
Dialog Box
Excel
8
Puzzle
Word
Scramble
Unscramble
Words
Word
Jumble
Paint
Logo
System
Equations
Online
Equation
Wordle
Finder
Answer. Report
Excel
Excel
365
Online Rubik
Cube
Quadratic
Equation
Excel
Introduction
Block
Puzzle
Best Math
Ai
Function
Table
Google
Play
Math
Calculator
Excel
Logo
Free Algebra
Equation
Physics
Mathematics
Crossword
Clue
Excel
Puzzle
Truth
Table
Math Word
Problem
Logo
Parameters
Excel
Cube
Crossword
Answers
Ai
Math
People interested in Solver Algorithm also searched for
Free
Math
Word
Problem
Algebra
Equation
Math
Equation
Be
Problem
Microsoft Edge
Math
Windows
Math
Icon
Analytic
Gan Robot
Cube
Autoplay all GIFs
Change autoplay and other image settings here
Autoplay all GIFs
Flip the switch to turn them on
Autoplay GIFs
Image size
All
Small
Medium
Large
Extra large
At least... *
Customized Width
x
Customized Height
px
Please enter a number for Width and Height
Color
All
Color only
Black & white
Type
All
Photograph
Clipart
Line drawing
Animated GIF
Transparent
Layout
All
Square
Wide
Tall
People
All
Just faces
Head & shoulders
Date
All
Past 24 hours
Past week
Past month
Past year
License
All
All Creative Commons
Public domain
Free to share and use
Free to share and use commercially
Free to modify, share, and use
Free to modify, share, and use commercially
Learn more
Clear filters
SafeSearch:
Moderate
Strict
Moderate (default)
Off
Filter
General Problem
Solver Algorithm
Linear Equation
Solver
Computer Algorithm
Examples
Sudoku
Solver
SCIP
Solver Algorithm
Algorithm
Puzzles
Genetic
Algorithm
Graph
Algorithms
Maze
Algorithm
Backtracking
Algorithm
Excel
Solver
Solver
LDL Algorithm
Sudoku Solving
Algorithms
Solver Optimization Algorithm
Cheat Sheet
Sat
Solver Algorithm
RoboZZle
Solver Algorithm
Algorithm
Types
Algorithm
Computer Science
Algorithm
Flowchart Examples
Algorithm
Diagram of Monolithic Solver in FSI
Designing
Algorithms
The Way to Solve
Algorithms
Algorithm
Design Techniques
Algorithm
Converter App
General Problem
Solver
Algorithm
Worksheet
Maze-Solving
Algorithm
Amazon
Algorithm
Solver
Costumne
Algorithm
in It
Algorithm and Solver
Relationship
Coding Algorithm
to Solve
How to Solve Formula in
Algorithm
Rubik's Cube
Algorithm 3X3
Ai Solve
Algorithm
Preconditioner Calculation for PCG
Solver Algorithm
Solved Sudoku
Puzzle
What Is Solve Using the
Algorithm
Coupled Algorithm
with Equations Pressure Based Solver
Sequential Search
Algorithm
Backtracking
Tree
Mathematical
Algorithms
Pledge
Algorithm
Maze Solver
Robot Algorithm
Algorithm
for Stack
Maze Solver Algorithm
Node Diagram
Algorithim to
Solve a Maze
Algorithm
Design Computer Science
Algorithm
Flow Chart Examples
Problem-Solver
Definition
768×1024
scribd.com
21-Problem Solving SIMPL…
1200×675
codelucky.com
Sudoku Solver Algorithm: Backtracking Number Puzzle Solution Explained ...
1200×675
codelucky.com
Sudoku Solver Algorithm: Backtracking Number Puzzle Solution Explained ...
1280×720
codelucky.com
Sudoku Solver Algorithm: Backtracking Number Puzzle Solution Explained ...
Related Products
Paints
Word Solver Games
Solver Book
600×338
codelucky.com
Sudoku Solver Algorithm: Backtracking Number Puzzle Solution Explained ...
1200×675
codelucky.com
Sudoku Solver Algorithm: Backtracking Number Puzzle Solution Explained ...
1280×720
codelucky.com
Sudoku Solver Algorithm: Backtracking Number Puzzle Solution Explained ...
2000×1000
github.com
GitHub - cagatay-softgineer/Labyrinth.Solver.Algorithm
1200×600
github.com
GitHub - Feel02/AStarMazeSolverAlgorithm: A* Maze Solver Algorithm with ...
1200×600
github.com
GitHub - Razvann232/Problem-Solver-AI-Search-Algorithm: Implementing a ...
Explore more searches like
Solver
Algorithm
How Use Excel
Microsoft Excel
Computer Science Ai
Solid Geometry
Word Search
Quadratic Formula
Excel Diagram
Algebra Math Problems
Line Gray Color Puzzle
Microsoft Math
Cubic Rubik
Magic Cube
850×575
researchgate.net
nverse solver algorithm. | Download Scientific Diagram
1600×800
gptstore.ai
Advanced Algorithm Solver GPTs features and functions, examples and ...
850×1324
researchgate.net
2: Diagram of the NPSE-solv…
771×854
researchgate.net
The solver algorithm. | Download Scientifi…
640×640
researchgate.net
Plasma solver algorithm. | Download Scientific …
850×960
researchgate.net
1: Diagram of the LPSE-solver algo…
657×240
researchgate.net
Solid solver algorithm flow diagram. | Download Scientific Diagram
850×778
researchgate.net
Flow diagram of the solver algorithm | Down…
594×962
researchgate.net
Algorithm that is used in the co…
850×1085
researchgate.net
1: Solver initialization an…
706×763
researchgate.net
Applied algorithm in the developed solv…
712×1238
researchgate.net
Solver algorithm for the GRAN…
640×640
researchgate.net
Solver algorithm for the GRAND tool. | Download …
850×308
researchgate.net
Module structure of the solver algorithm green parts are replaceable ...
850×429
researchgate.net
The results of applying the Solver algorithm to the optimization ...
850×717
researchgate.net
The GA obj-f solver algorithm principle was used in this stud…
850×1144
researchgate.net
Solver algorithm with the discretiz…
640×640
researchgate.net
Solver algorithm with the discretized equations. I…
640×640
researchgate.net
Robust algorithm logical scheme for each NLS S…
850×496
researchgate.net
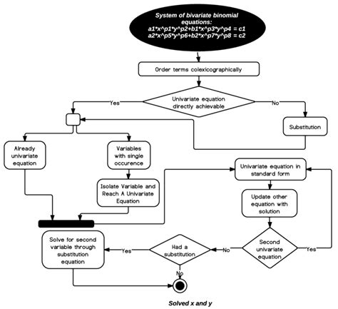
(a) Solver architecture (b) Flowchart of the algorithm | Download ...
People interested in
Solver
Algorithm
also searched for
Free Math
Word Problem
Algebra Equation
Math Equation
Be Problem
Microsoft Edge Math
Windows Math
Icon
Analytic
Gan Robot Cube
602×1441
runestone.academy
3.2. Optimization Using Solver — …
646×999
researchgate.net
Easy-Solver Algorithm complex…
850×505
researchgate.net
Flow chart of solver algorithm. The stages outlined in the green boxes ...
320×320
researchgate.net
Flow chart of solver algorithm. The stages outlined in the gre…
632×819
researchgate.net
The same two solutions obtained using algorith…
Some results have been hidden because they may be inaccessible to you.
Show inaccessible results
Report an inappropriate content
Please select one of the options below.
Not Relevant
Offensive
Adult
Child Sexual Abuse
Feedback